Managed Rabbitmq Gcp. The rabbitmq source connector reads data from a rabbitmq queue (or queues) and persists the data in an apache kafka® topic. Cloud sql for postgresql documentation.
[GCP 원데이] RabbitMQ from ozofweird.tistory.com
I dont want to mess with the config to make it fast. Make qovery supporting managed rabbitmq. (azure), or google cloud platform (gcp).
More Reliable And Easy Scalable With Google Managed Services.
There are a few options to do this: We recently started on a new project where we narrowed down our choices to these two products. I managed to publish and consume messages to it from my local machine, using the instancces external ip as host (without specifying the port).
To Generate Load We Used Rabbitmq Perftest Client Tool Running On A Set Of Gce Virtual Machines Separate From The Ones Housing The Rabbitmq Cluster Nodes.
The rabbitmq source connector reads data from a rabbitmq queue (or queues) and persists the data in an apache kafka® topic. There are many alternatives to rabbitmq available on the market. The rabbitmq plugin is deprecated.
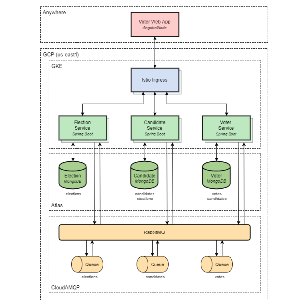
I Deployed Rabbitmq On Gcp Using The Bitnami Launcher.
There are also managed message queue solutions offered by major cloud providers: As per rabbitmq clustering recommendations the clients were configured to target the ip address of a gce load balancer that was automatically created through click to deploy. Or google cloud platform (gcp).
Existing Customer Contracts Which Include These Backing Services Will Be Supported Until The Contract End Date.
Easy to setup publisher, subscribers and message queue service. Now i created another compute engine into the same project where rabbitmq is deployed, and tried to publish messages to rabbit from there. Authorized access to a rabbitmq host server, exchange, and host security details.
First, We Want To Quickly Run Through How To Install Rabbitmq Onto Gcp.
As a user i dont want to think about restarts, health checks, or ensuring the service is running. With their control panel, you can monitor the usage and performance to troubleshoot the issue,. Migrate to the solution provided by blue medora.
Italienischer Haselnuss Schnaps . Der nocino wird aus 300 g. Prinz zirben schnaps 40% vol. Frangelico Haselnusslikör 20 Vol von Lidl ansehen! from www.discounto.de Prinz honig birnerla 34% vol. Frangelico italienischer haselnuss likör 20% vol. Ein wirklich sehr ausgewogener und edler schnaps.
Haselmaus Nest Tubes . Das produkt ist aktuell leider nicht vorrätig. Die kontrolle wird mit einem brett ermöglicht, welches auch der neströhre zusätzlichen halt verleiht. Training for a dormouse licence with PTES PTES from ptes.org Dormouse nest tubes provide a cheap and efficient method of determining the presence of dormice within a habitat as they can be deployed in large numbers for a relative low cost. Die befestigung des haselmauskastens erfolgt. Ein bewährter und hochwertiger kobel als quartier für die besonders schützenswerte, nachtaktive haselmaus die haselmaus baut ein etwa faustgroßes, kugelförmiges nest aus zweigen, blättern, gras und moos, das sie in büschen und bäumen aufhängt.in unseren wäldern fehlt es zum schutz der haselmaus besonders in gebieten mit.
Origami Easter Bunny Basket Instructions . Its harder to design easy models than it is to design complex ones. Making origami at easter is a fun activity for the whole family. Origami Easter bunny tutorial Origami easy, Origami from www.pinterest.com Fold the bottom left and bottom right edges towards the center crease. I first learned of this origami rabbit through a video made by jacky. Diy origami easter bunny baskets with images easter bunny.
Comments
Post a Comment